Data Analyzer gives you the option to create your own reports based on a specific query you create in the application. The reports can then be saved to one of your personal folders, known as My Folders, or to one of the Public Folders.
Data Analyzer allows you to use a saved Data Analyzer query to create a marketing list. To create a marketing list, it must be saved in either the public marketing lists folder or in your personal marketing lists folder. For public marketing lists (available to all users), save your Data Analyzer query in the All > Public Folders > Personify[version] > [Org_OrgUnit] > Marketing Lists folder. For example, All > Public Folders > Personify741 > NASE_NASE > Marketing Lists. For personal marketing lists, save your Data Analyzer query the All > My Favorites folder.
To create a Webi report using a query:
1. From the Data Analyzer menu bar, click Document List.
2. Select
New > Web Intelligence Document,
as shown below.

A list of all universes available with your 7.4.1 release display.
3. Select
a universe from the list.

4. Click
and drag objects into the Result Objects section to specify what data
you want to appear in your report.

For more detailed information on the objects available in each universe,
please refer to Searching
for Universe Objects in Data Analyzer.
The Master
Customer ID and the Sub Customer ID are required fields for the report
if you want to use it to create a marketing list.
It is not necessary to have any other information appear in the report;
however, having other fields such as name and email will not harm the
creation of the report.
You can alter
the order you want the result objects to appear by clicking and dragging
them within the Result Objects box.
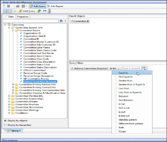
5. Click
and drag objects into the Query Filters section to specify a filter based
on each object you add.

6. After adding each Query Filter, determine how you want the query to filter the results by selecting the values you will either accept or reject.
a. Select
an option from the In List drop-down.

b. Enter
the values into the provided entry field next to the In List field that
correspond with your In List selection.
You can also choose the values from a list by clicking the list icon to
the far right of the filter and selecting Value(s)
from list from the drop-down.
The List of Values screen displays.

c. Click the value from the list on the left, then click the arrow pointing to the Value(s) Selected box.
d. When you finish, click OK.
7. You
can also add more queries, subqueries, or combined queries to your original
query by using the options on the New
Web Intelligence Document menu.
Select the option you want to add, and enter the details for the query/subquery/combined
query just as you did for the first query.
8. Click
the Properties tab to edit your
query’s properties such as its name and limits.

9. When
you finish editing your query, click Run
Query.
The report appears on the workspace.
If after
viewing the report, you want to edit the query, click Edit
Query and it will bring you back to the query screen for you
to edit the settings. Make sure to click Run
Query again after you have finished editing it.
10. To
edit the report title, click the title’s text box (circled in red
below) and enter a new title.

11. Click the green check mark or hit Enter to confirm the title.
12. To further edit the appearance and page layout including background color, background image, and margins, select the Properties tab and alter the settings as desired.
13. When
you complete your report, click Save
As under the disk icon drop-down.
The Personify Web Browser window displays.

14. Enter the Name of the report.
15. If necessary, click Advanced Settings to define other settings to apply to the report.
16. Click on the folder you want to store your report in from the Location box.
To create a Marketing
List with the report you just created, you must save it in one of three
folders:
· Marketing List - located under Public Folders > [Environment Folder] (e.g., PPRO) > [OrgID_OrgUnit] (e.g., NSSWP_NSSWP).
· Marketing List - located under My Folders > Favorites.
· Favorites- located under My Folders.
If the Marketing List folder exists in the Favorites folder, the system will list the queries from this folder and not from the Favorites folder.
17. Click OK to finish creating and saving your report.
For further
information on creating reports, please refer to the Building
Reports Using the WebIntelligence Java Report Panel document
found on the BusinessObjects
website.